-
AI活用
営業RAGは作って終わりでは回らない:小規模営業代行の壁と現実解
営業RAGは「作って終わり」では回らない:小規模営業代行がハマりがちな壁と現実解営業代行の現場で「社内ナレッジをAIに聞けるようにしたい(RAG)」という話はよく出ます。たしかに便利です。ですが、実装より難しいのは運用です。小規模ほど、RAGを作っ... -
AI活用
営業代行×AIの本命は非同期:ディスカバリーを勝手に進める運用設計
営業代行×AIの本命は「非同期」:ディスカバリー(発見)を“勝手に進める”運用設計小規模の営業代行でAI活用を考えるとき、よくある発想は「通話中にAIに手伝わせる」「即レスで返す」です。でも現場で効くのは、そこより非同期だったりします。なぜなら、... -
AI活用
AIスロップ(AI slop)の問題点と未来予測:情報流通はどう変わるか
AIスロップ(AI slop)とは何か:問題点と“これから起きること”の未来予測(論考)生成AIが普及してから、SNS・動画・検索結果・記事・コメント欄に、どこか「それっぽい」けど中身が薄いコンテンツが一気に増えました。最近はそれが AIスロップ(AI slop... -
AI活用
AIコーディングエージェントの並列処理:速くするほど壊れる理由と安全に回す設計
AIコーディングエージェントの並列処理:速くするほど壊れる理由と、安全に回す設計AIコーディングエージェントを使い始めると、次に出てくる欲は「並列に走らせて速くしたい」です。レビュー、テスト、修正、ドキュメント、リリースノート…タスクは山ほど... -
AI活用
エージェントハーネスとは?概要:AIエージェントを運用できる形にする土台
エージェントハーネスとは?概要:AIエージェントを“運用できる形”にする土台AIエージェントを業務に入れるとき、最初に詰まるのはモデル選びよりも「運用」です。動くデモは作れても、途中で落ちたときに復帰できない誰が何をしたか追えないツール連携が... -
AI活用
Codex Skillsの活用事例:作業を“会話”から“仕組み”に変える
Codex Skillsの活用事例:作業を“会話”から“仕組み”に変える(小さく作って強く回す)AIを業務に入れると、最初は「会話でやってもらう」だけでも効果が出ます。ただ、記事が増えたり、作業が増えたり、メンバーが増えると、同じ指示を毎回書くのは限界が... -
AI活用
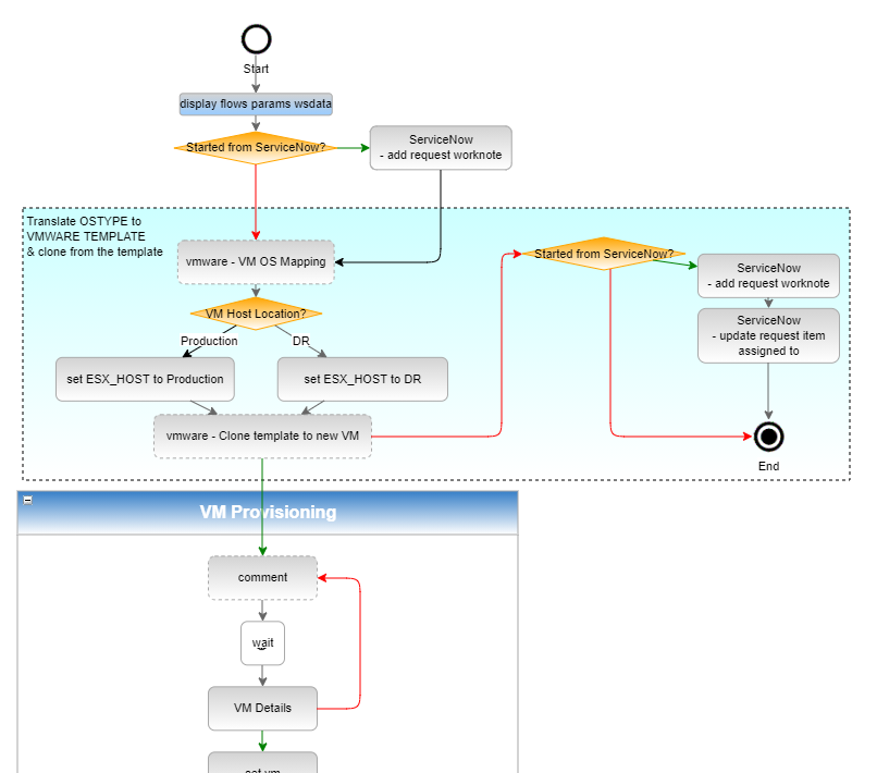
AIエージェントで会社を作る:営業代行を回すオーケストレータ構成図
【AIエージェントで会社を作る:営業代行を回す「オーケストレータ構成図」と現実的な始め方】「AIエージェントで会社を作る」と聞くと、夢の自動化の話に見えます。ですが、実務として成立させるポイントは意外と地味です。1人の万能AIを作るのではなく、... -
AI活用
会話ログを資産化する:検索できる形(DB化)で残す
【会話ログを“資産”にする:検索できる形(DB化)で残すという発想】AI活用で地味に効くのは、モデル選びやプロンプト以前に、過去のやりとり・決定・試行錯誤を見返せる状態を作ることです。チャットは流れていくので、放置すると「同じ話を何回もする」... -
AI活用
夜間バッチで自動整理を回す:運用を賢くする仕組み
【夜間バッチで“自動整理”を回す:毎日少しずつ、運用を賢くする仕組み】作業や運用が育ってくると、「やること」を増やすより先に、思い出す・振り返る・整理するコストが増えます。ここで効くのが、夜間にまとめて回す夜間バッチ(ナイトリーバッチ)で... -
AI活用
投げっぱなし運用を事故らせない:タイムアウトする処理と付き合う設計
【“投げっぱなし運用”を事故らせない:タイムアウトする処理と付き合うための設計】AI系ツールや外部サービス連携を触っていると、たまに「処理は裏で進むけど、呼び出し元はタイムアウトする」タイプに出会います。この手の仕組みは、うまくハマると運用...










